2.5 Editing Jobsheet Line Items
2.5.1 Main Details

To edit a line item, select an item from the listing. Fill in the form under the “Main Details” tab of Item Details.
2.5.2 Delivery Instructions

Users can add delivery instructions along with a delivery message to a line item. Then click the “SAVE” button to save the changes.
2.5.3 Department Addition

Users can add a department to the line item by filling the form under the “Department” tab. Then click the “SAVE” button to save the changes.
2.5.4 Linked Documentation
-
Users can view Doc Links for the item, along with details as to where it was “copied from”.

-
Users can view Doc Links for the item, along with details as to where it was “copied to”.

2.5.5 Delivery Details

Users can view the details regarding the delivery of a line item under the “Delivery Details” tab.
2.5.7 Pricing Details Listing

Users can view a list of pricing details for the selected “Line Item”. The listing can be updated based on the selected UOM.
2.5.8 Editing Pricing Details

Users can select a pricing detail and edit it. The “ADD” button needs to be clicked to save changes.
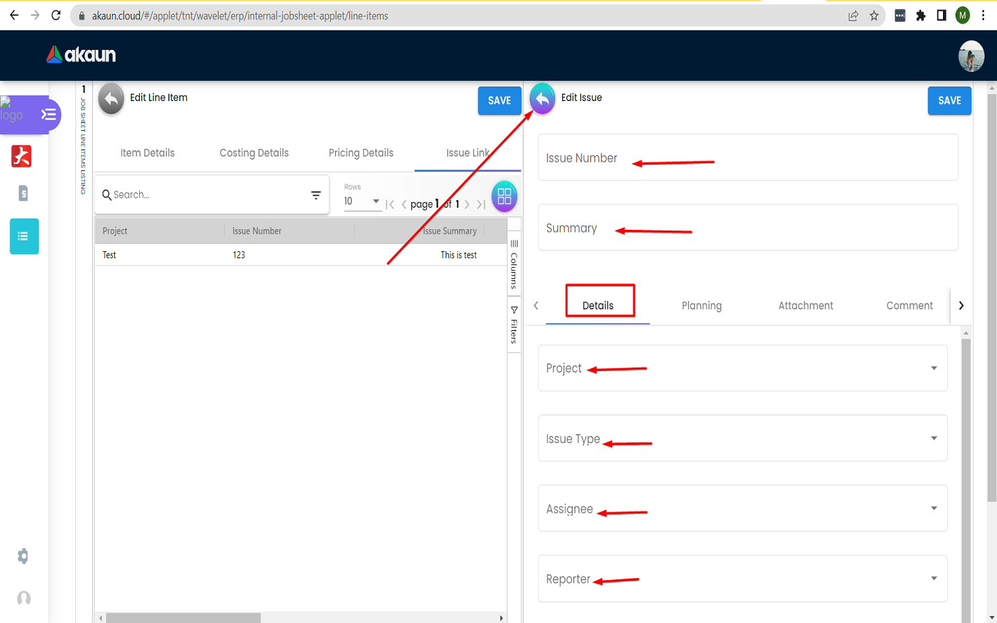
2.5.10 Issue Details

Users can edit the details of the issue link by filling the form under the “Details” tab.
2.5.11 Issue Planning

Users can fill in the form under the “Planning” tab to plan out the issue link.
2.5.13 Issue Comment

Users can view the comments associated with an issue link. They can click on the “+” button to add a comment to the line item.
2.5.14 Issue Subtasks

Users can view the subtasks associated with an issue link. They can click on the “+” button to add new subtasks to a line item.
2.5.15 Linked Issues

Users can view the linked issues associated with a given line item. Users can add linked issues by clicking on the “+” button.
2.5.16 Issue Worklog
-
Users can view the work log associated with a given line item. Users can add to their logs by clicking on the “+” button.

-
Users can fill in the form to log work. They need to select an activity type, date, duration and description. The log will be saved when they go back to the previous page by clicking on the Log Time button with the back symbol.
